Create and Manage Projects
Overview
A project is a unit for managing grouped specific resources within a workspace. Users can create projects to manage specific cloud resources and set user access permissions at the project level.
Key Project Features
| Feature | Description |
|---|---|
| Resource Management | Group and monitor the status of specific cloud resources within a project. |
| Project Member Management | Invite users to projects and manage access permissions by setting roles. |
| Tag Management | Add and manage tags for each project for identification, search, and classification. |
| Dashboard | View common summary dashboards or dashboards shared to the project by Admin or Workspace Owner. |
Project Use Cases
- Improve operational efficiency by managing resources operated in multiple cloud environments at the project level.
- Enhance security by creating projects for specific teams or departments to restrict access permissions.
Navigating to Project Page
Switch to Specific Workspace
Select the workspace you want to manage.

Navigate to Project Menu
Move to the project page.

Creating a Project
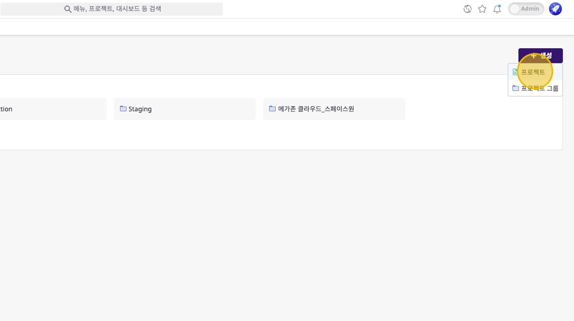
Click [+ Create] Button
Click the [+ Create] button in the top right, then click the [Project] button.

Enter Project Name and Select Access Method
You can create a project by selecting one of the following two access methods according to your management purpose:
- Invited Users Only: Select to restrict access for users with
Workspace Memberrole type within the workspace - All Users in Workspace: Create a project accessible to all users

Project access permissions by role
Workspace Owner: Full access and management of all projects within the workspaceWorkspace Member: Access only to ‘projects accessible to all workspace users’ or ‘invited projects’
Complete Project Creation
Click the [Confirm] button to complete project creation.

(Optional) Create Project Group
Click [+ Create] > [Project Group] to create a project group and set groupings (categories) for specific projects.

Changing Project Settings
Click the [Edit] button at the top of the project detail page to change the project name and access method.


Moving Project Location
Click the [Move] button at the top of the project detail page to select or deselect the destination location (project group).


Deleting a Project
Click the [Delete] button at the top of the project detail page to delete the project.


Managing Project Tags
Click the [Tags] button at the top of the project detail page to add and manage tags for each project.

